Existen varias opciones, para ver que se completó una tarea clínica.
Opción #1
- Ir a la pantalla de "Workflow".
- Presione la pestaña de "Clinical Tasks", localizada en la parte derecha de la pantalla.

- Se desplegará la siguiente sección:

- Presione dos veces, sobre el paciente, para desplegar las tareas clínicas del paciente seleccionado.

- Se desplegará la siguiente pantalla:

- En la sección de "Orders", presione el botón de "Add Event".

Se desplegará la siguiente pantalla:

Registre el resultado de la orden y su unidad y luego, presione el botón de "Save".
- Una vez se haya guardado el resultado de la orden, automáticamente, se identificará en color verde, como que se completó la tarea y automáticamente, se marcará el encasillado de "Status".

Opción #2
- Ir a la pantalla de "Workflow".
- Presione el botón de "More Options", localizado al final de la línea del paciente.

- Se desplegarán las siguientes opciones:

- Seleccione la opción de "View Clinical Tasks".

- Se desplegará automáticamente, la siguiente pantalla:

- En la sección de "Orders", presione el botón de "Add Event".

Se desplegará la siguiente pantalla:

Registre el resultado de la orden y su unidad y luego, presione el botón de "Save".
Una vez se haya guardado el resultado de la orden, automáticamente, se identificará en color verde como que se completó la tarea y automáticamente, se marcará el encasillado de "Status".

Opción #3
- Ir a la pantalla de "Workflow".
- Abra la nota del paciente, que presente tareas clínicas pendientes asignadas.

- Se desplegará la siguiente pantalla:

- Presione el botón de "Active Tasks", localizado en la sección del "Side Bar".

- O, presione el botón de "Search", localizado en la parte superior izquierda de la pantalla y seleccione la opción de "Active Tasks".
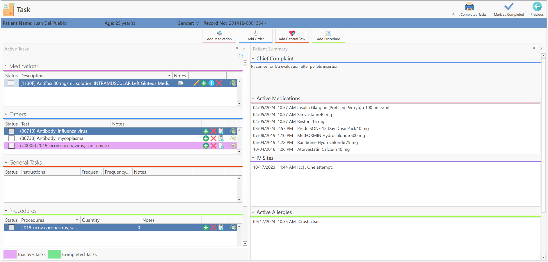
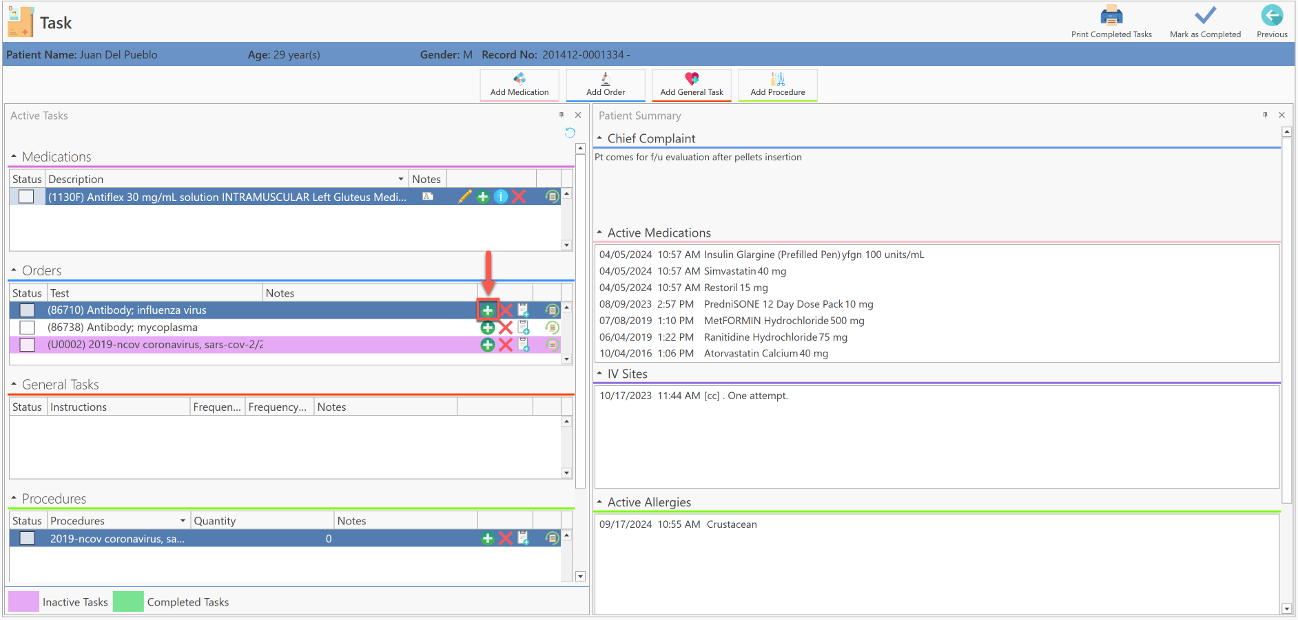
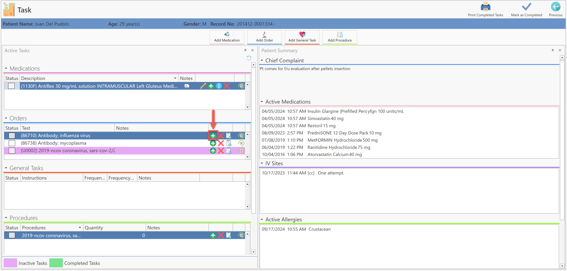
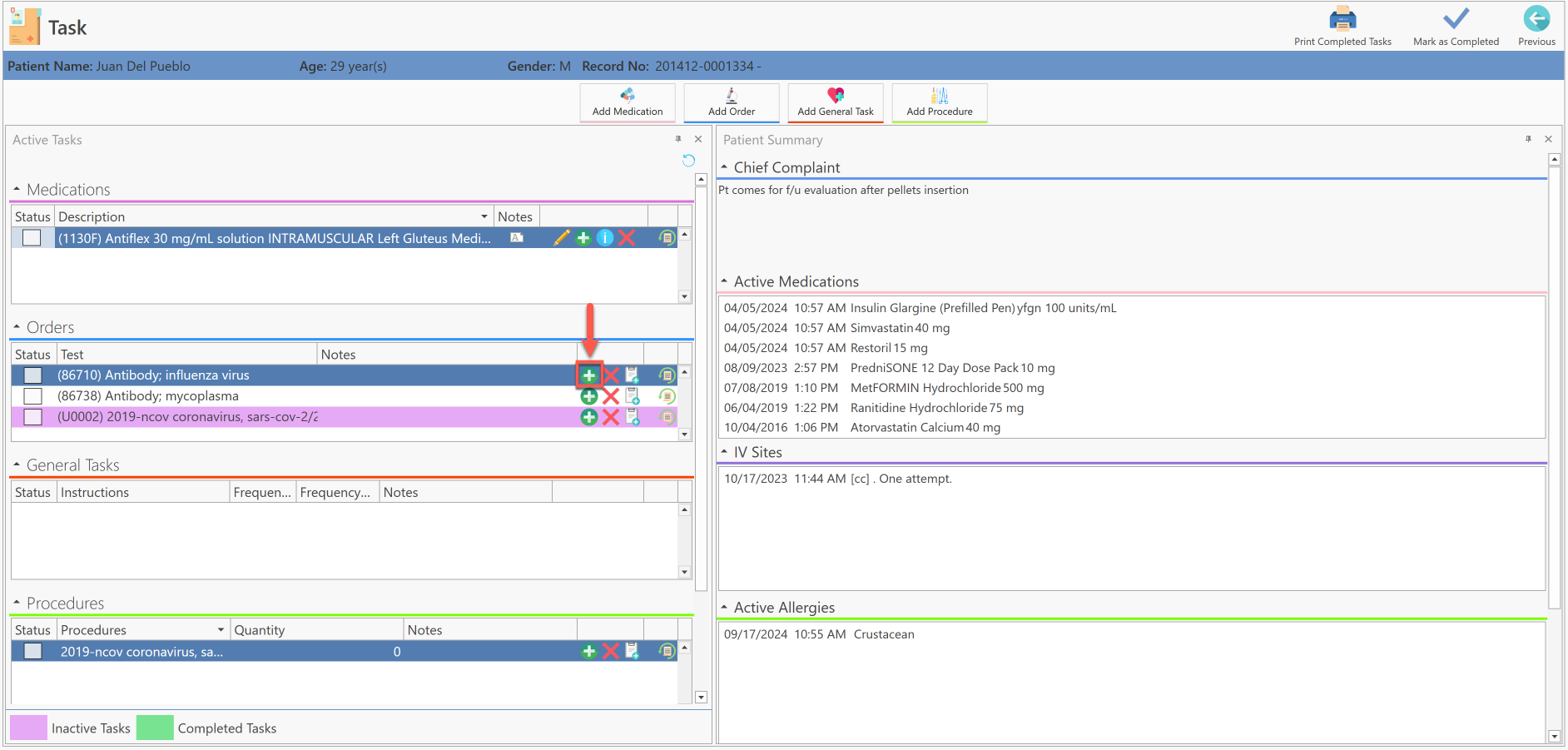
- Se desplegará automáticamente, la siguiente pantalla:

- En la sección de "Orders", presione el botón de "Add Event".

Se desplegará la siguiente pantalla:

Registre el resultado de la orden y su unidad y luego, presione el botón de "Save".
- Una vez se haya guardado el resultado de la orden, automáticamente, se identificará en color verde como que se completó la tarea y automáticamente, se marcará el encasillado de "Status".

Artículo Recomendado:
- Conociendo el área de: Workflow / Task