Existen varias opciones para acceder a las tareas clínicas del paciente.
Opción #1
- Ir a la pantalla de "Workflow".
- Presione la pestaña de "Clinical Tasks", localizada en la parte derecha de la pantalla.

- Se desplegará la siguiente sección:

Presione dos veces, sobre el paciente para desplegar las tareas clínicas del paciente seleccionado.

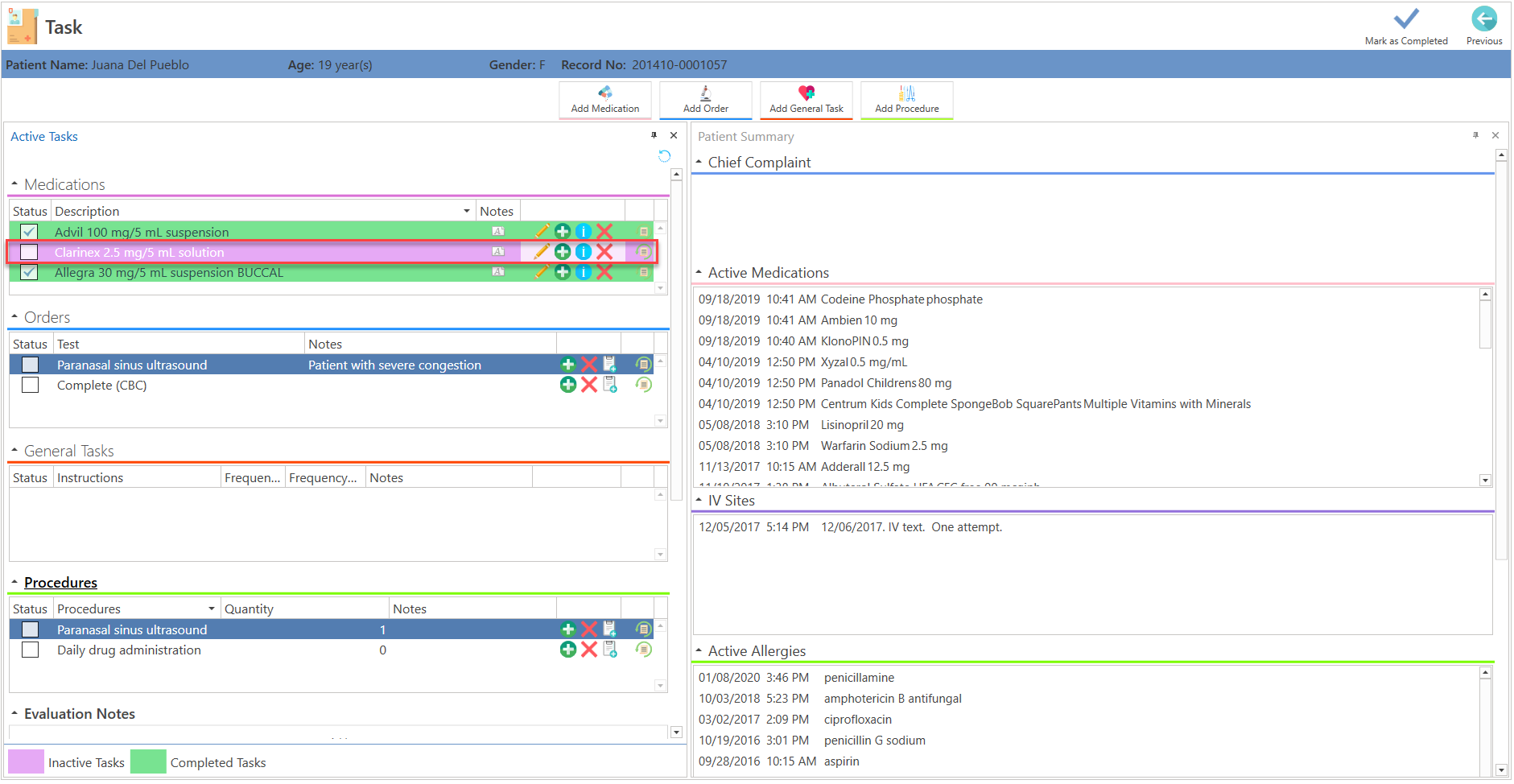
Se desplegará la siguiente pantalla:

- En la sección de "Medications", presione el botón de "Delete", del medicamento seleccionado. (Esta acción por "Default", la podrá realizar el proveedor, o, el usuario debe tener el permiso seleccionado de "Clinical File Inactive Medication Tasks".)

- Indique la razón para desactivar el medicamento seleccionado.

- Escriba la razón, por la que desea eliminar el medicamento seleccionado.
- Luego, presione el botón de "Ok".
- Presione el botón de "Cancel" para omitir la acción.
- El medicamento eliminado, cambiará a color lila para ser identificado, como que ya no está activo.

Opción #2
- Ir a la pantalla de "Workflow".
- Presione el botón de "More Options", localizado al final de la línea del paciente.

- Se desplegarán las siguientes opciones:

- Seleccione la opción de "View Clinical Tasks".

- Se desplegará automáticamente, la siguiente pantalla:

- En la sección de "Medications", presione el botón de "Delete" del medicamento seleccionado. (Esta acción por "Default", la podrá realizar el proveedor, o, el usuario debe tener el permiso seleccionado de "Clinical File Inactive Medication Tasks".)

- Indique la razón para desactivar el medicamento seleccionado.

- Escriba la razón, por la que desea eliminar el medicamento seleccionado.
- Luego, presione el botón de "Ok".
- Presione el botón de "Cancel" para omitir la acción.
- El medicamento eliminado, cambiará a color lila para ser identificado, como que ya no está activo.

Opción #3
- Ir a la pantalla de "Workflow".
- Abra la nota del paciente, que presente tareas clínicas pendientes asignadas.

- Se desplegará la siguiente pantalla:

- Presione el botón de "Active Tasks", localizado en la sección del "Side Bar".

- O presione el botón de "Search", localizado en la parte superior izquierda de la pantalla y seleccione la opción de "Active Tasks".
- Se desplegará automáticamente, la siguiente pantalla:

- En la sección de "Medications", presione el botón de "Delete" del medicamento seleccionado. (Esta acción por "Default", la podrá realizar el proveedor, o, el usuario debe tener el permiso seleccionado de "Clinical File Inactive Medication Tasks".)

- Indique la razón para desactivar el medicamento seleccionado.

- Escriba la razón, por la que desea eliminar el medicamento seleccionado.
- Luego, presione el botón de "Ok".
- Presione el botón de "Cancel" para omitir la acción.
- El medicamento eliminado, cambiará a color lila para ser identificado como que ya no está activo.

Artículo Recomendado:
- Conociendo el área de: Workflow / Task