Descripción
Pantalla donde se desplegarán, las tareas clínicas que la enfermera debe realizar al paciente. Las acciones que se realicen en esta pantalla, se estarán registrando, en el récord clínico del paciente. Las directrices que aparezcan en esta pantalla, serán directrices asignadas, previamente por el proveedor, a través de la pantalla de "Clinical Tasks".

Nota
ANTES: Para poder acceder a esta pantalla, el proveedor debe haberle asignado, tareas clínicas al paciente.
Acceso
A través de "Modern Main Menu"
- En el menú principal, presione el botón de "Workflow".
- Presione el botón de "More", localizado al final del nombre de cada paciente.
- Luego, seleccione la opción de "View Clinical Tasks".
A través de "Classic Main Menu"
- En el menú principal, presione el botón de "Workflow", localizado en la parte superior derecha de la pantalla.
- Presione el botón de "More", localizado al final del nombre de cada paciente.
- Luego, seleccione la opción de "View Clinical Tasks".
A través de "Appointments"
- Ir a la pantalla de "Appointments".
- Presione el botón de "More", localizado en la parte superior de la pantalla y seleccione la opción de "Workflow".
- Luego, presione el botón de "More", localizado al final del nombre de cada paciente.
- Luego, seleccione la opción de "View Clinical Tasks".
Clinical Tasks
- En la pantalla de "Workflow Items", seleccione el paciente, que está identificado con tareas clínicas y presione el botón de "More Options".

- Se desplegarán las siguientes opciones:

- Seleccione la opción de "View Clinical Tasks".

- Se desplegará la siguiente pantalla:

Secciones
Botones
- Print Completed Tasks: Al presionar, desplegará el reporte de las tareas clínicas completadas de los pacientes.
- Mark as Completed: Al presionar, permite identificar la tarea clínica, como completada.
- Previous: Permite cerrar la pantalla.
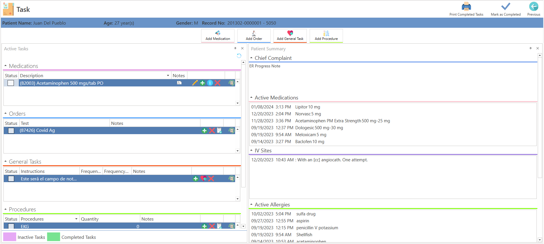
- Patient Name: Se desplegará el nombre del paciente.
- Age: Edad del paciente.
- Gender: Género del paciente.
- Record No. Número de récord del paciente.
- Add Medication: Permite agregar medicamentos, a la tarea clínica del paciente.
- Add Order: Permite agregar una orden, a la tarea clínica del paciente.
- Add General Task: Permite agregar instrucciones generales, a la tarea clínica del paciente.
- Add Procedure: Permite agregar un procedimiento, a la tarea clínica del paciente.
Primera Columna (Active Tasks)
- Medications: Despliega la lista de los medicamentos, que el proveedor ordenó al paciente.

- Status: Este encasillado, se marcará una vez se documente, que se le administró el medicamento al paciente.
- Description: Desplegará el nombre y dosis del medicamento, a administrar al paciente.
- Notes: Sección de notas.
Edit Medication: Permite cambiar, el medicamento seleccionado.
Add Event: Permite registrar, que se administró el medicamento seleccionado.
Medication Component: Permite ver los componentes del medicamento, si se han registrado alguno.
-
Delete: Permite eliminar, el medicamento seleccionado. (Esta acción, solo la puede realizar el proveedor.)
Applications: Despliega la fecha, usuario y nota de quién y cuando, se administró el medicamento.- Orders: Despliega la lista de las órdenes, que el proveedor envió al paciente.

- Status: Este encasillado se marcará, una vez se documente, que se le realizó la orden al paciente.
- Test: Desplegará la orden a realizar al paciente.
- Notes: Sección de notas.
Add Event: Permite registrar, los resultados de las órdenes.
Delete: Permite eliminar, la orden seleccionada. (Esta acción, solo la puede realizar el proveedor.)
Add Notes: Permite registrar, alguna nota de la orden.
Applications: Despliega la fecha, usuario y nota de quién y cuando, se administró el medicamento.
- General Tasks: Despliega las instrucciones generales, impartidas por el proveedor.

- Status: Este encasillado se marcará, una vez se documente, que se llevó a cabo, las instrucciones del proveedor.
- Instructions: Despliega las instrucciones del proveedor.
Frequency: Desplegará la frecuencia.
Frequency Type: Desplegará el tipo de frecuencia.
Notes: Desplegará la nota.
- Procedures: Despliega la lista de los procedimientos, que el proveedor le envió al paciente.

- Status: Este encasillado se marcará, una vez se documente, que se llevó a cabo, las instrucciones del proveedor.
- Procedures: Despliega la descripción del procedimiento, que le envió el proveedor.
Quantity: Despliega la cantidad.
Notes: Despliega la nota.
Add Event: Permite agregar un procedimiento, a la tarea cínica.
Delete: Permite eliminar, el procedimiento seleccionado. (Esta acción, solo la puede realizar el proveedor.)
Add Notes: Permite registrar una nota.
Applications: Despliega la fecha, usuario y nota de quién y cuando, se realizó el procedimiento.
- Evaluation Notes: Permite agregar y desplegar, las notas de evaluación del paciente.

Segunda Columna (Patient Summary)
- Chief Complaint: Despliega la razón, por la cual el paciente llegó, registrada por el proveedor, en el área de "Chief Complaint", en la nota de progreso.
- Active Medications: Despliega la lista de los medicamentos activos del paciente.
- IV Sites: Despliega los sueros, administrados al paciente.
- Active Allergies: Despliega las alergias, activas del paciente.
- Vital Signs: Despliega los signos vitales, registrados del paciente.